User Interface
Default perspective
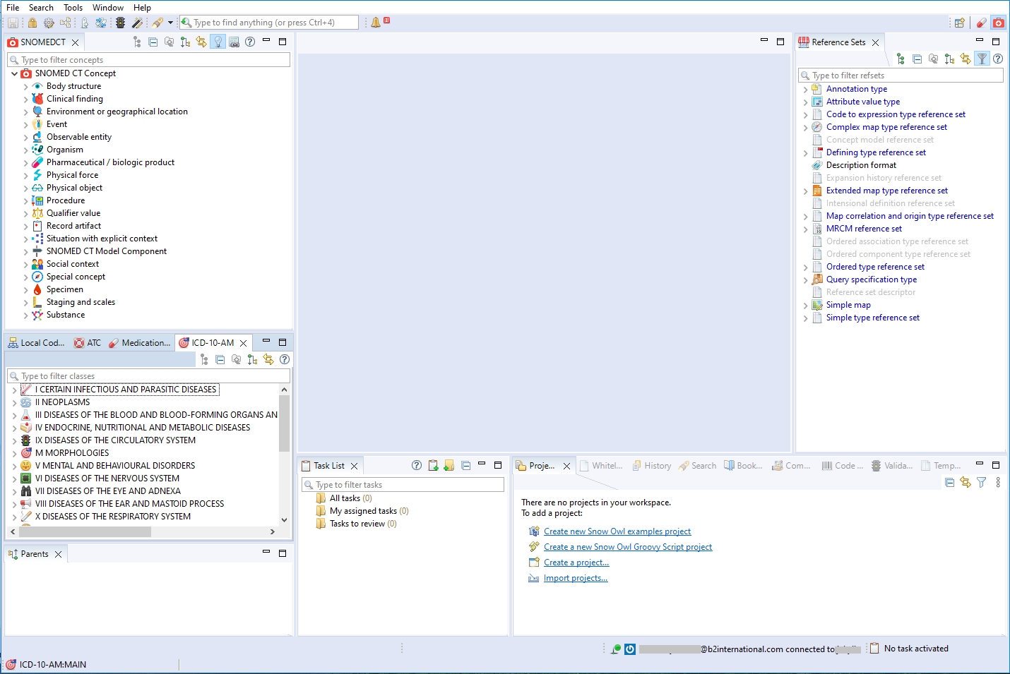
When you open Snow Owl for the first time you will be presented with the Authoring Perspective, which is the default layout. It contains menus, toolbars, and two different kinds of sections: editors and views.

You can change the layout of the user interface according to your needs, and even save different custom perspectives based on that. When closing the application, the latest perspective will be preserved and brought up again when opening Snow Owl.
Snow Owl allows browsing, searching, editing, and authoring in multiple terminologies and classification systems (e.g., SNOMED CT, ICD-10-UK, OPCS-4, as well as for components in Reference Sets).
Content is displayed in views and editors.
Views show where the concepts or codes are located within the hierarchy. Since they can be used to navigate up or down the hierarchy, they are also called Navigators.
Editors display detailed information about a selected concept or code. For SNOMED CT, ATC, LOINC, and Local Code Systems can also be used for authoring.
Searches can be performed across terminologies and classification systems. Multiple search tools are available: Quick Search, Filter Search, and Advanced Search. Semantic queries based on ECL are also possible.