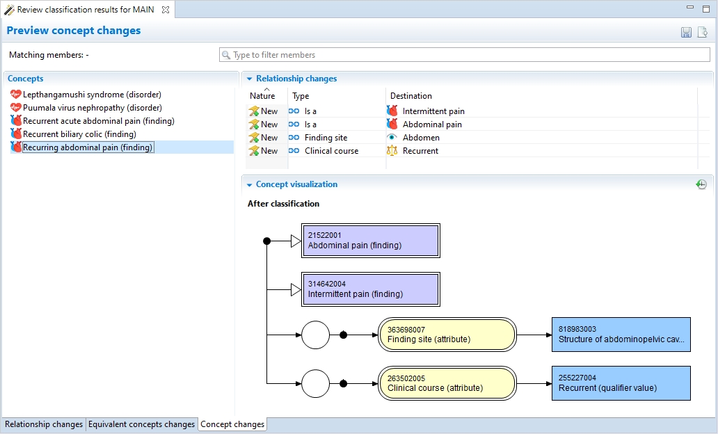
Concept Changes Page
A table-based and diagrammatic preview helps to understand the changes recommended by the classifier.

Use the Show concept diagram before/after classification button to compare the two states.
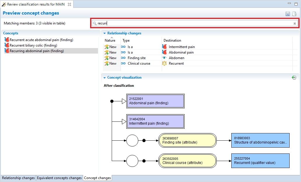
The content of this page can also be filtered by term or ID. Double-clicking on a concept in the Concepts section opens its editor.
